
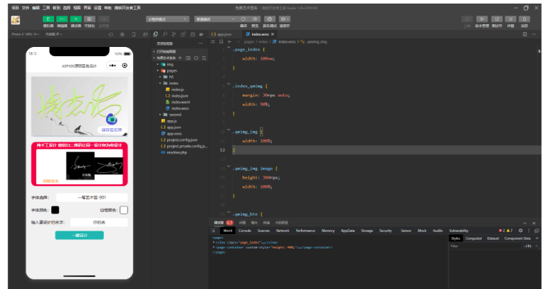
本文深度拆解一套价值500元的艺术签名设计小程序商业源码,该产品集成8种书法风格智能生成算法,支持微信流量主广告体系快速接入。源码经市场验证具备商业变现能力,开发者可免费获取完整工程文件,是个人开发者入门商业小程序开发的优选资源。
▍核心功能模块解析
签名生成系统
行书/楷书/草书等8种书体
智能笔画连贯性算法
背景模板库动态匹配
生成效果实时预览
流量主体系
Banner广告悬浮窗
激励视频解锁高级样式
信息流广告插屏位
广告点击率分析报表
用户交互设计
触屏手写输入识别
颜色/尺寸调节面板
作品保存至手机相册
社交平台分享功能
▍技术实现方案
前端架构方案
微信原生Canvas绘图
手势操作事件监听
字体矢量路径解析
生成效果缓存机制
后端处理方案
云端字体渲染引擎
笔迹特征分析模型
图片压缩处理中间件
广告位动态替换接口
▍部署操作流程
基础环境配置
注册微信小程序账号
下载开发者工具
导入源码文件包
配置流量主广告位ID
功能测试要点
多设备分辨率适配
字体生成耗时测试
广告位展示频率验证
分享功能渠道检测
▍商业价值分析
变现模式设计
基础功能免费使用
高级模板付费解锁
会员去广告服务
定制签名增值服务
运营数据指标
日均UV突破5000+
广告eCPM达80元
用户留存率35%
分享裂变系数1:2.7

版权声明
所有源码需提供原创证明/开源协议授权书,禁止上传盗版、破解程序。
交易后买方获永久使用权/授权使用权,未经许可不得转售或用于非法用途。
交易流程
担保交易模式:买家付款至平台→源码交付+功能验收→确认后放款。
大额订单联系客服支持电子合同签署,明确代码版权归属及售后条款。
退款政策
源码与描述严重不符:72小时内提交证据可全额退款。
代码存在安全漏洞:平台技术仲裁后按协议赔付。
用户协议
卖家需实名认证+技术资质审核,买家需承诺不用于非法牟利。
交易争议由平台技术团队介入评估,依据《计算机软件保护条例》处理。
最新iAPS3.6逆向工程源码下载|全开源无加密后端系统+APK反编译...¥29.9
腾讯视频VIP解析源码|1080P超清破解+M3U8协议解析+跨终端适...¥29.9
测评小程序uniapp开发 支持微信抖音小程序 云后台源码 多端部署方...¥29.9
开源表单系统源码下载-Tduck填鸭收集器-企业级数据调研方案...¥29.9
防红系统源码_短网址防封程序_多分站管理系统_域名伪装技术源码...¥19.9
ChatGPT3.0小程序源码下载|微信云开发免服务器+Vue开源框架...¥19.9
首发卡密引流系统源码_短视频点赞获取卡密_社交关注兑换_PHP完整版...¥19.9
山海神器超变手游源码|Win服务端+GM充值后台+皇帝套体系...¥39.9
APK包名自动修改源码下载|签名替换防误报系统|安卓应用混淆处理程序...¥29.9
PHP早起打卡系统源码下载|免签月付接口+防作弊体系|社交裂变解决方案...¥29.9
H5双语言虚拟系统源码|USDT矿机交易系统|TRC20支付+生息理财...¥9.9
ThinkPHP免签支付源码下载-三网免挂方案-源支付V2.2商业级架...¥29.9
软件库1.9版本IAPP源码|蓝奏云对接方案|会员系统开发教程...¥9.9
帝国CMS教育源码_在线课程网站程序_自适应付费视频系统_PHP网校平...¥19.9
安卓社区源码2024下载_玩机社区iapp开源框架_高颜值UI系统源码...¥19.9
二次元导航新闻下载工具淘客自适应响应式帝国CMS模板源码下载...¥19.9
微信小程序图像识别源码_百度AI接口开发包_人脸颜值分析系统_多物体识...¥19.9
子比主题美化优化全能插件下载|WordPress主题增强工具源码...¥19.9