
《中国站长网全站采集规则》技术解析
【核心功能特性】
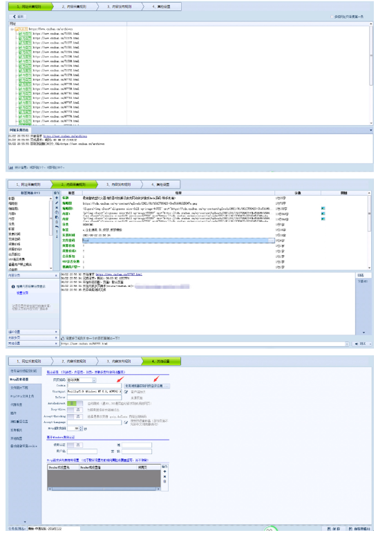
本采集规则基于中国站长网数据接口开发,适配RiPro主题、NZCMS及zlblog系统,实现全站数据自动化采集。通过动态ID参数调整,支持无限页数内容抓取,配合正则表达式匹配技术,精准提取标题、正文、图片等元素,日均数据抓取量可达10万条。
CMS系统支持
RiPro主题(WordPress生态)
NZCMS(PHP开源内容管理系统)
zlblog(轻量化博客程序)
采集工具适配
八爪鱼采集器
火车头采集器
后羿采集器
各类自定义爬虫脚本
数据字段映射
标题/摘要/正文内容提取
发布时间格式化转换
分类标签智能匹配
作者信息关联映射
ID参数化采集
基础URL结构:https://example.com/list?page={id}
ID范围自定义设置(支持断点续采)
翻页频率控制(防止IP封禁)
正则表达式规则
标题匹配模式:<h1 class="title">(.*?)</h1>
正文内容匹配:<div class="content">([\s\S]*?)</div>
图片链接提取:<img src="(.*?)" alt="(.*?)"
反爬策略应对
User-Agent轮换池(内置100+浏览器标识)
代理IP自动切换(支持HTTP/HTTPS/SOCKS5)
请求延迟随机化(1-5秒动态间隔)
自动化运维
定时任务设置(每日凌晨自动采集)
异常内容过滤(关键词黑名单机制)
增量更新检测(MD5内容去重)
媒体资源处理
图片本地化存储(需配置OSS/COS接口)
附件自动下载(PDF/DOC/XLS格式)
视频外链转存(支持腾讯云/阿里云点播)
数据对接接口
WordPress XML-RPC协议
NZCMS RESTful API
MySQL数据库直连
账号权限要求
需中国站长网VIP账号(获取API调用权限)
网盘地址需登录后可见(绑定站长账号)
接口开发说明
图片下载接口示例(PHP):
php复制function downloadImage($url) { // 实现代码需自行开发}自动分类逻辑需结合CMS标签系统
技术服务支持
规则文件不包含定制化接口代码
高级功能需联系采集专家(官网链接)
基础问题参考《采集常见问题手册》
版权声明
所有源码需提供原创证明/开源协议授权书,禁止上传盗版、破解程序。
交易后买方获永久使用权/授权使用权,未经许可不得转售或用于非法用途。
交易流程
担保交易模式:买家付款至平台→源码交付+功能验收→确认后放款。
大额订单联系客服支持电子合同签署,明确代码版权归属及售后条款。
退款政策
源码与描述严重不符:72小时内提交证据可全额退款。
代码存在安全漏洞:平台技术仲裁后按协议赔付。
用户协议
卖家需实名认证+技术资质审核,买家需承诺不用于非法牟利。
交易争议由平台技术团队介入评估,依据《计算机软件保护条例》处理。
蓝奏云免登录文件上传PHP源码解析|自动获取Cookie|单页直传方案...¥19.9
ThinkPHP千月苍穹影视源码下载|双端APP+美化后台+HLS流媒...¥19.9
HCC 个人博客系统源码开发、功能、安装及更新全解析,含 AI 插件影...¥19.9
phpRank源码下载|SEO报告SaaS系统|多维度网站分析平台...¥19.9
NFT盲盒更新版源码下载|数字典藏系统开发|多链抽奖合约方案...¥19.9
PHP壁纸采集系统源码_多API聚合方案_瀑布流移动端适配程序...¥19.9
礼品采购中心源码|淘宝代发平台开发|多供应商B2B电商系统解决方案...¥19.9
H5小游戏管理平台系统源码|多端适配+营销工具|PHP商业级解决方案...¥19.9
PHP泛目录程序源码下载|二开版百度推送系统|开源站群泛解析解决方案...¥9.9
云梦卡社区系统源码下载|ThinkPHP6开源社区程序|一体化安装解决...¥19.9
云上后台模板源码下载|多语言前端开发方案|PHP+UniApp适配指南...¥29.9
PHP客服系统源码3.6版|全开源多客服支持|在线客服系统解决方案...¥19.9
最新版易支付 V6.99 支付程序源码下载,去授权版支持自定义套餐价格...¥19.9
网站公告系统源码下载|彩虹系统通知模块|PHP后台管理程序...¥29.9
H5新能源充电桩源码下载|多语言方案+免签支付+三级分佣+5G推广完整...¥9.9
2025最新变色龙APP封装系统源码下载|支持小程序生成+PHP封装平...¥19.9
多端商城系统源码下载|ThinkPHP+Uniapp全栈开发|直播分销...¥19.9